
Deploy DrawDB (Open-Source Database Diagram & Design Tool)
DrawDB (Visualize & Design Database Schemas Easily) Self Host [Oct ’25]
amused-light
Shinyduo/drawdb-railway
Just deployed
/data
Deploy and Host Managed DrawDB Service with one click on Railway
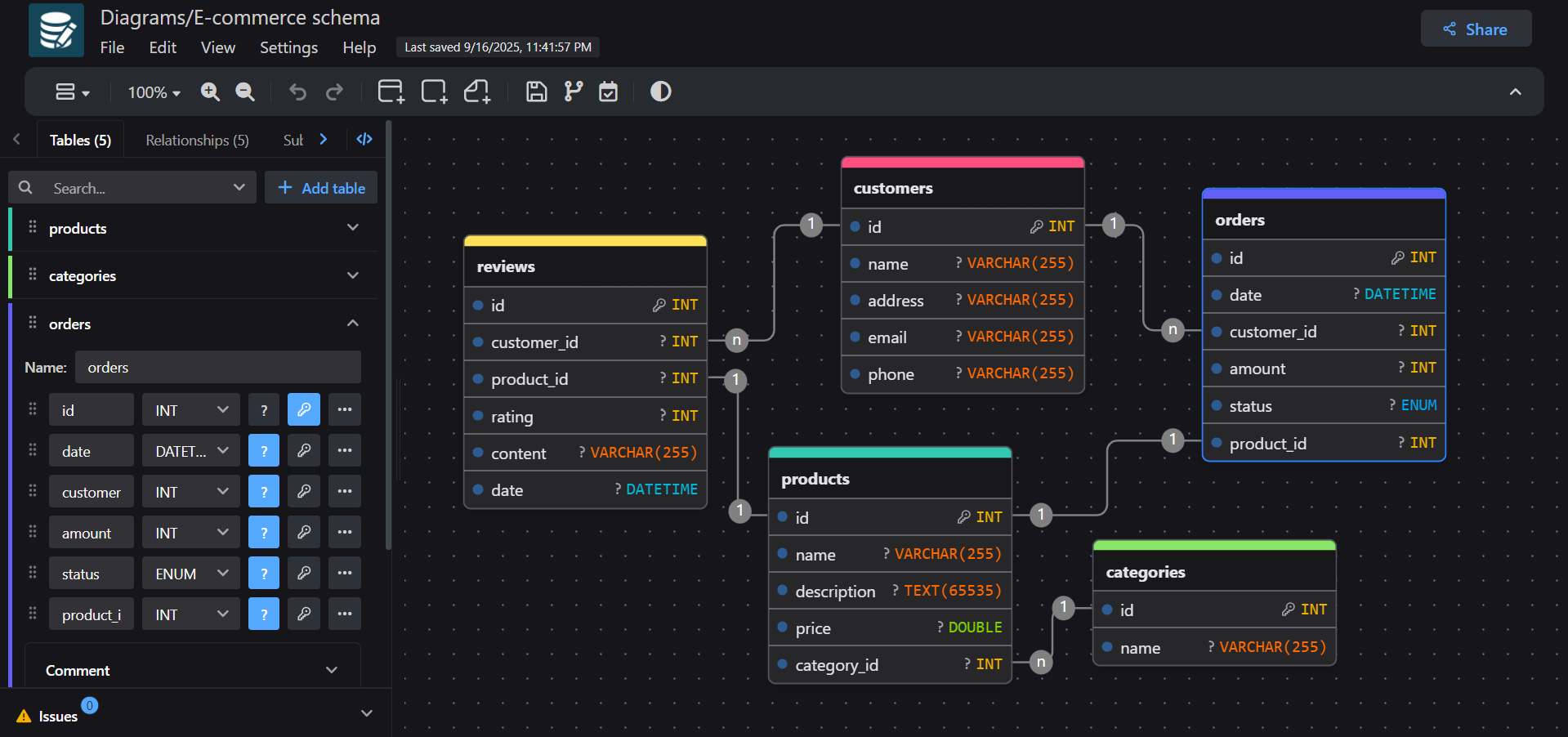
DrawDB is a free, open-source database design and visualization tool that helps developers, database administrators, and students create, manage, and share database diagrams visually. It’s available on GitHub and offers an intuitive interface to design ER (Entity-Relationship) diagrams and generate SQL scripts automatically.
About Hosting DrawDB on Railway (Self Hosting DrawDB on Railway)
You can self-host DrawDB to manage all your database design projects privately and collaboratively without depending on third-party servers. Hosting DrawDB on Railway allows you to design, visualize, and export database schemas directly from your browser, ensuring privacy, scalability, and control. Railway simplifies deployment, offering automated updates, secure environments, and instant scaling, so you can focus entirely on database architecture and not on backend maintenance.
Why Deploy Managed DrawDB Service on Railway
Deploying a managed DrawDB service on Railway gives you a seamless setup experience and fully managed hosting for your ER diagram and database modeling tool. Instead of manually configuring servers or installing dependencies, Railway automates it for you. You get version control, scalability, and real-time collaboration features with zero sysadmin effort.
Railway vs DigitalOcean:
While DigitalOcean requires manual setup of web servers, security patches, and container configurations for DrawDB, Railway enables instant deployment with automated management and scaling, so you can start designing your databases immediately.
Railway vs Vultr:
Hosting DrawDB on Vultr requires manual installation, server setup, and resource tuning. Railway automates all of this, allowing you to deploy and scale your DrawDB instance effortlessly with one click.
Railway vs AWS Lightsail:
AWS Lightsail involves complex networking configurations and manual environment setups for self-hosting DrawDB. Railway simplifies this by managing the infrastructure automatically, offering built-in SSL, backups, and scalability with minimal setup.
Railway vs Hetzner:
Hetzner provides affordable servers but requires full management of DrawDB dependencies and environment settings. Railway, on the other hand, provides a complete managed hosting experience that lets you deploy DrawDB easily, securely, and efficiently.
Common Use Cases
Here are 5 common use cases for DrawDB:
-
Database Design: Create professional ER diagrams that represent your database structure, including tables, relationships, and attributes.
-
SQL Generation: Automatically generate SQL scripts (CREATE TABLE, INSERT, etc.) from your visual designs for popular databases like MySQL, PostgreSQL, and SQLite.
-
Team Collaboration: Work with your teammates in real time by hosting DrawDB centrally, ensuring everyone contributes to the same schema.
-
Learning and Teaching Tool: Ideal for students and instructors in database management systems (DBMS) courses to visualize and understand relational database design.
-
Reverse Engineering: Import existing SQL databases into DrawDB to visualize schemas, analyze dependencies, and document relationships.
Dependencies for DrawDB hosted on Railway
To host DrawDB on Railway, you need the following:
-
Node.js runtime (for backend and API functionality)
-
A static file server (for frontend assets)
-
PostgreSQL or MySQL (optional for saving projects or collaborative features)
-
Environment variables for configuration (e.g., DRAWDB_PORT, DRAWDB_DB_URL)
Deployment Dependencies for Managed DrawDB Service
A managed DrawDB service on Railway automatically provisions:
-
A Node.js environment for backend operations
-
Secure HTTPS configuration
-
Persistent storage for user projects and diagrams
-
A PostgreSQL or MySQL instance for collaboration data
Implementation Details for DrawDB
To deploy DrawDB, set environment variables like:
DRAWDB_PORT=3000
DRAWDB_DB_URL=your_database_connection_string
DRAWDB_ENV=production
Railway’s simple environment variable interface makes configuration hassle-free.

How does DrawDB compare to other database design tools
DrawDB vs dbdiagram.io
DrawDB is open-source and free to host, offering privacy and customization. dbdiagram.io is cloud-based with limited customization and premium features locked behind subscriptions.
DrawDB vs Lucidchart
Lucidchart offers advanced visualization features but is commercial and not tailored for database-specific diagrams. DrawDB focuses purely on database design with built-in SQL export and ER-specific symbols.
DrawDB vs Diagrams.net (Draw.io)
Draw.io is a general diagramming tool, not optimized for database schemas. DrawDB provides database-oriented templates, constraints, and export-ready SQL scripts.
DrawDB vs DBeaver ERD Tool
DBeaver’s ERD tool is built into its database client. DrawDB provides a browser-based, collaborative design interface that works independently of local database connections.
How to use DrawDB?
-
Access the Dashboard: After deployment, open your hosted DrawDB instance in your browser.
-
Create a New Diagram: Click on “New Project” and start adding tables and relationships visually.
-
Add Entities: Define table names, columns, data types, and constraints.
-
Establish Relationships: Use connectors to link foreign keys and visualize relations between tables.
-
Generate SQL: Export your design as SQL code compatible with MySQL, PostgreSQL, or SQLite.
-
Collaborate and Save: Share your DrawDB link or connect it with a database for live collaboration.
How to self host DrawDB on other VPS
Clone the Repository
Download DrawDB from GitHub using:
git clone https://github.com/drawdb-io/drawdb.git
Install Dependencies
Navigate to the project directory and run:
npm install
Make sure Node.js and npm are installed on your VPS.
Configure Environment Variables
Set your environment variables in Railway or locally:
DRAWDB_PORT=3000
DRAWDB_DB_URL=your_database_connection_string
Start the DrawDB Application
Run the application using:
npm start
Access the DrawDB Dashboard
Visit http://localhost:3000 (or your Railway public URL) to access your DrawDB dashboard. You can now design and manage your database schemas.
With Railway, you can self-host in a single click. Deploy Now!
Features of DrawDB
-
Drag-and-Drop Interface: Easily add and connect tables visually.
-
Auto SQL Generation: Export database schemas directly to SQL.
-
Multi-Database Support: Compatible with MySQL, PostgreSQL, SQLite, and others.
-
Collaboration Tools: Enable team-based design through shared projects.
-
Dark and Light Themes: Modern, customizable UI.
Official Pricing of DrawDB Cloud Service
Currently, DrawDB is open-source and free to use. However, some cloud-hosted variants may offer paid features for enterprise-level collaboration, custom branding, and dedicated storage. Self-hosting on Railway remains the most cost-effective approach, giving full control and privacy without recurring fees.
Monthly Cost of Self Hosting DrawDB on Railway
Self-hosting DrawDB on Railway typically costs $5–$10 per month for the base instance, with additional costs for databases or added storage. Even with moderate usage, Railway provides one of the most budget-friendly solutions compared to commercial diagramming tools.
System Requirements for Hosting DrawDB
-
Node.js: v16+
-
Database (optional): PostgreSQL/MySQL
-
RAM: 512MB–1GB
-
Storage: 1GB+
-
Port: 3000 (configurable)
FAQs
What is DrawDB?
DrawDB is an open-source visual database design tool that lets you create and manage ER diagrams easily and export SQL scripts automatically.
How do I self host DrawDB?
You can deploy DrawDB on Railway or your VPS using Node.js. Railway simplifies the process by providing one-click deployment and automated management.
What are the key features of DrawDB?
DrawDB offers drag-and-drop schema design, SQL generation, multi-database support, and team collaboration.
How do I deploy DrawDB on Railway?
Simply select the DrawDB template on Railway, set environment variables, and click Deploy Now. Railway handles everything from setup to scaling.
What databases does DrawDB support?
DrawDB supports MySQL, PostgreSQL, and SQLite, with plans for Oracle and MongoDB compatibility in the future.
Is DrawDB free to use?
Yes! DrawDB is completely free and open-source. You can host it yourself or use managed services for advanced collaboration.
Why choose DrawDB over other database diagram tools?
DrawDB provides privacy, full control, and zero subscription cost-making it ideal for developers and students looking for open-source flexibility.
How much does it cost to host DrawDB on Railway?
Hosting DrawDB on Railway costs around $5–$10 per month depending on traffic and storage needs.
Can I collaborate with team members on DrawDB?
Yes, if you enable database-backed storage and sharing options, multiple users can work on the same schema simultaneously.
Where can I find DrawDB’s source code?
You can access DrawDB’s official GitHub repository at https://github.com/drawdb-io/drawdb.
Template Content
amused-light
Shinyduo/drawdb-railway